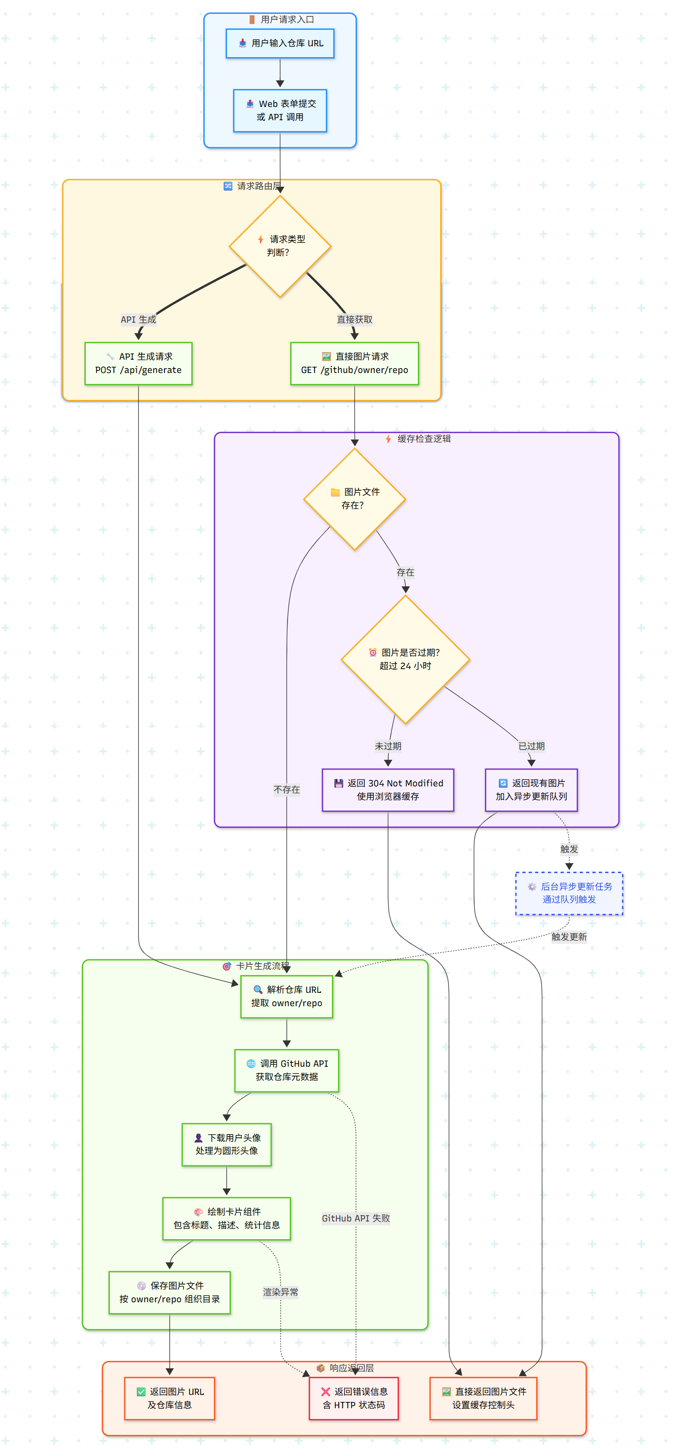
调用实时生成github仓库信息卡片接口,参考如下
接口(POST):/api/generate
请求参数(json):
{
"repo_url": "https://github.com/luler/hello_github_card" //github仓库地址
}
返回(json):
{
"success": true,
"message": "卡片生成成功",
"data": {
"owner": "microsoft",
"repo_name": "vscode",
"image_url": "/images/microsoft/vscode.png", //信息卡片图片
"filename": "vscode.png",
"repo_info": {
"description": "Visual Studio Code", //仓库描述
"stars": 177301, //Star数量
"forks": 35380, //Fork数量
"issues": 13887, //issue数量
"contributors": 329 //贡献者数量
}
}
}